Import OLM file to Office 365 for Windows 7 - "Effortless OLM to Office 365 migration" - Windows 7 Download
Import OLM file to Office 365 2.3
Effortlessly import OLM files to Office 365. Experience seamless migration with this software.
Looking to import your OLM files to Office 365? Look no further than rBits' Import OLM File to Office 365 software. This easy-to-use tool securely transfers all of your email data, attachments, and even calendar events from your Mac Outlook account to the cloud. Say goodbye to the hassle of manual migration – simplify the process with rBits. Trust us, your time is too precious to waste on file transfers.
Import OLM file to Office 365 2.3 full details
| File Size: | 16.10 MB |
|---|---|
| License: | Free To Try |
| Price: | $39.00 |
| Released: | 2017-06-27 |
| Downloads: | Total: 121 | This Month: 70 |
| Publisher: | rBits |
| Publisher URL: | http://rbits.org/ |
Download Import OLM file to Office 365 2.3
Save Import OLM file to Office 365 to My Stuff
Tweet
Import OLM file to Office 365 - Windows 7 Download awards
Import OLM file to Office 365 2.3 full description
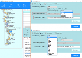
OLM to Office 365 importer is unique software to convert your OLM files hassle free. Its latest version converts OLM files into Office 365 and Zimbra also. OLM to Office 365 importer imports OLM file to Office 365 directly. OLM to Office 365 importer not only imports to Office 365 but also into various important formats like PST, EML, EMLX, HTML, MSG, PDF, MBOX, etc. it is very effective tool which permit you to select the desired location for your file along with desired multiple file naming option. It previews the data to be converted before conversion also shows the import as well as export status. It also provide an option to create a separate or combine PST from OLM file along with providing additional feature of saving PST file in multiple language. The tool allows to import OLM calendar to Office 365 or OLM contacts separately and OLM to Office 365 importer imports bulk OLM files to Office 365. Through OLM to Office 365 importer you can easily import the OLM files. Selective import of Mac Outlook exported OLM file is permitted by OLM to Office 365 importer. There is no size limitation to import OLM file to MS Office 365. One of the important feature of this software is that, it comes with simple to use GUI and it preserves data hierarchy after conversion. OLM to Office 365 importer is great tool to covert the OLM files in 10+ formats. So, import OLM file to Office 365 download its free demo version to check its effectiveness and for its further use you need to buy it.
Import OLM file to Office 365 2.3 download tags
Import OLM file to Office 365 2.3 Windows 7 requirements
Pentium II 400 MHz, 30 MB of Disk Space, 64 MB of RAM
Bookmark Import OLM file to Office 365
Import OLM file to Office 365 for Windows 7 - Copyright information
All Import OLM file to Office 365 reviews, submitted ratings and written comments become the sole property of Windows 7 download. You acknowledge that you, not windows7download, are responsible for the contents of your submission. However, windows7download reserves the right to remove or refuse to post any submission for any reason.
Windows 7 Download periodically updates pricing and software information of Import OLM file to Office 365 full version from the publisher, but some information may be out-of-date. You should confirm all information.
Using warez version, crack, warez passwords, patches, serial numbers, registration codes, key generator, pirate key, keymaker or keygen for Import OLM file to Office 365 license key is illegal and prevent future development of Import OLM file to Office 365. Download links are directly from our mirrors or publisher's website, Import OLM file to Office 365 torrent or shared files from free file sharing and free upload services, including Rapidshare, MegaUpload, YouSendIt, SendSpace, DepositFiles, DivShare, HellShare, HotFile, FileServe or MediaFire, are not used.
Windows 7 Download periodically updates pricing and software information of Import OLM file to Office 365 full version from the publisher, but some information may be out-of-date. You should confirm all information.
Using warez version, crack, warez passwords, patches, serial numbers, registration codes, key generator, pirate key, keymaker or keygen for Import OLM file to Office 365 license key is illegal and prevent future development of Import OLM file to Office 365. Download links are directly from our mirrors or publisher's website, Import OLM file to Office 365 torrent or shared files from free file sharing and free upload services, including Rapidshare, MegaUpload, YouSendIt, SendSpace, DepositFiles, DivShare, HellShare, HotFile, FileServe or MediaFire, are not used.
Post Import OLM file to Office 365 review
Windows 7 Import OLM file to Office 365 related downloads
Looking to seamlessly transfer your Outlook data to Mac Mail? Look no further than "Outlook to Mac ...
... user in need of a seamless solution to convert Outlook email files to Mac Mail? Look no ...
Looking for a hassle-free solution to convert your Outlook email MSG format files to a more versatile ...
Introducing "Outlook Email Analysis" - a revolutionary software crafted by the brilliant minds at Outlook Email Analysis. This remarkable tool is designed exclusively ...
As a Windows 7 user, you know the importance of streamlined and efficient software to keep your ...
My Account
Help
Windows 7 Software Coupons
-
MacX MediaTrans
63% Off -
Media Player Morpher
85% Off -
WinX DVD Ripper
50% Off -
WinX MediaTrans
63% Off -
FREE VPN PROXY by SEED4.ME WINDOWS
Free VPN by Seed4Me
My Saved Stuff
You have not saved any software.
Click "Save" next to each software.
Click "Save" next to each software.
Would you like to receive announcements of new versions of your software by email or by RSS reader? Register for FREE!
Windows 7 Downloads Picks
- xplorer² 5.1.0.1
- Portable XYplorer 28.00.1100 Beta x64
- FRSFileList 1.7.0
- File Defragger 2.1
- Data Igloo standard 2.0
- BestSync Portable 2010 x64 5.4.34
- Disk Savvy Pro x64 17.5.16
- file@home 4.1.4
- Portable cdrtfe 1.5.9.1
- SpeedCommander 21.50 Build 11600
- Portable WhereIsIt 2012 Build 522
- BestSync Portable x64 2024 (19.0.1.5)
- Sync Breeze Server x64 17.5.18
- Extended File Details 1.0
- EMDB 5.40
- Drives Monitor 18.1
- Filmotech 3.11.2
- WinDirStat 2.2.2
- xplorer² x64 5.1.0.1
- Total Commander Ultima Prime 8.9
Popular Tags
undelete
directory
tool
disk
remove
duplicate files
data
nsf to pst
lotus notes to outlook
files
erase
drive
file
music
recovery
utility
delete
software
mp3
data recovery
file manager
folders
search
file recovery
duplicate
find
data recovery software
folder
cleaner
hard
Popular Windows 7 Software
- Avro Keyboard 5.6.0.0
- Ghostscript (x64 bit) 10.03.1
- iTop Data Recovery 5.5.0.844
- Windows 7
- Windows 7 Service Pack 1 7601.17514.1011
- iTop Easy Desktop 3.1.0.127
- Advanced SystemCare 19.0.1.158
- Smart Game Booster 5.3.1.692
- iTop PDF 3.6.0.4
- GoodSync2Go 12.9.17.7
- The Dude 7.20.5 Stable
- Atlantis Word Processor 5.0.0.12
- IObit Uninstaller 15.1.0.1
- Miraplacid Text Driver Terminal Edition 8.0
- Miraplacid Text Driver 8.0
© 2025 Windows7Download.com - All logos, trademarks, art and other creative works are and remain copyright and property of their respective owners. Microsoft Windows is a registered trademarks of Microsoft Corporation. Microsoft Corporation in no way endorses or is affiliated with windows7download.com.



