Convert OLM to EML 2.3
Easily convert OLM to EML files with this Windows 7 software. Simplify your email transfers.
Looking for a reliable and efficient way to convert OLM files to EML? Look no further than rBits' Convert OLM to EML software for Windows 7! This powerful and easy-to-use tool is designed to simplify your data migration process, saving you time and hassle. With its user-friendly interface and advanced features, Convert OLM to EML is the ideal solution for anyone looking to transfer their Outlook for Mac data to Windows Live Mail, Thunderbird, or other EML-compatible email clients quickly and easily. So what are you waiting for? Download Convert OLM to EML today and start converting your OLM files in no time!
Convert OLM to EML 2.3 full details
| File Size: | 16.10 MB |
|---|---|
| License: | Free To Try |
| Price: | $39.00 |
| Released: | 2017-07-03 |
| Downloads: | Total: 99 | This Month: 56 |
| Publisher: | rBits |
| Publisher URL: | http://rbits.org/ |
Download Convert OLM to EML 2.3
Save Convert OLM to EML to My Stuff
Tweet
Convert OLM to EML - Windows 7 Download awards
Convert OLM to EML 2.3 full description
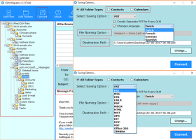
OLM to EML converter proves to be the best converter for conversion of OLM files into EML file. OLM migrator tool not only convert your OLM files into EML but also into 10+ formats like MSG, PDF, PST, DOC, HTML, XML, EMLX, etc. OLM to EML converter upgraded will also let you convert OLM files into Zimbra and Office 365 directly. OLM to EML converter proves much useful in conversion of OLM to EML with attachments. One of the best feature of OLM to EML converter tool is that maintains the data structure even after the conversion. Also it provides a unique feature of bulk conversion of data. Just you need to make a folder containing multiple numbers of OLM files to be converted for bulk conversion. OLM migrator tool also provide multiple naming option your OLM files with your choice and also with at the location of your choice thus making the access of file easy. Convert OLM to EML is made easier for even the non-technical user due to its easy to use graphical user interference of OLM to EML converter tool. This tool previews the data before conversion and also let you know the export status of the data. OLM to EML converter export the OLM files easily and also it can separately convert your OLM contacts and can also extract the OLM calendars easily. This tool is best converter to convert OLM to EML with attachments. To convert OLM to EML effortlessly go for our pro version.
Convert OLM to EML 2.3 download tags
Convert OLM to EML 2.3 Windows 7 requirements
Pentium II 400 MHz, 30 MB of Disk Space, 64 MB of RAM
Bookmark Convert OLM to EML
Convert OLM to EML for Windows 7 - Copyright information
All Convert OLM to EML reviews, submitted ratings and written comments become the sole property of Windows 7 download. You acknowledge that you, not windows7download, are responsible for the contents of your submission. However, windows7download reserves the right to remove or refuse to post any submission for any reason.
Windows 7 Download periodically updates pricing and software information of Convert OLM to EML full version from the publisher, but some information may be out-of-date. You should confirm all information.
Using warez version, crack, warez passwords, patches, serial numbers, registration codes, key generator, pirate key, keymaker or keygen for Convert OLM to EML license key is illegal and prevent future development of Convert OLM to EML. Download links are directly from our mirrors or publisher's website, Convert OLM to EML torrent or shared files from free file sharing and free upload services, including Rapidshare, MegaUpload, YouSendIt, SendSpace, DepositFiles, DivShare, HellShare, HotFile, FileServe or MediaFire, are not used.
Windows 7 Download periodically updates pricing and software information of Convert OLM to EML full version from the publisher, but some information may be out-of-date. You should confirm all information.
Using warez version, crack, warez passwords, patches, serial numbers, registration codes, key generator, pirate key, keymaker or keygen for Convert OLM to EML license key is illegal and prevent future development of Convert OLM to EML. Download links are directly from our mirrors or publisher's website, Convert OLM to EML torrent or shared files from free file sharing and free upload services, including Rapidshare, MegaUpload, YouSendIt, SendSpace, DepositFiles, DivShare, HellShare, HotFile, FileServe or MediaFire, are not used.
Post Convert OLM to EML review
Windows 7 Convert OLM to EML related downloads
Download GainTools OLM to EML Conversion application on your Windows system if you are looking to convert MS Outlook for Mac to Entourage/Thunderbird/WLM/SeaMonkey/many other email ...
Looking for a reliable tool to convert your OLM files to EML format? Look no further than ...
Looking to convert your Mac Outlook emails to EML format effortlessly? Look no further! Introducing "Mac Outlook ...
My Account
Help
Windows 7 Software Coupons
-
WinX HD Video Converter
56% Off -
MacX Media Management Bundle
70% Off -
WinX DVD Copy Pro
42% Off -
WinX MediaTrans
63% Off -
WinX DVD Ripper
50% Off
My Saved Stuff
You have not saved any software.
Click "Save" next to each software.
Click "Save" next to each software.
Would you like to receive announcements of new versions of your software by email or by RSS reader? Register for FREE!
Windows 7 Downloads Picks
- xplorer² 5.1.0.1
- Portable XYplorer 28.00.1100 Beta x64
- FRSFileList 1.7.0
- File Defragger 2.1
- Data Igloo standard 2.0
- BestSync Portable 2010 x64 5.4.34
- Disk Savvy Pro x64 17.5.16
- file@home 4.1.4
- Portable cdrtfe 1.5.9.1
- SpeedCommander 21.50 Build 11600
- Portable WhereIsIt 2012 Build 522
- BestSync Portable x64 2024 (19.0.1.5)
- Sync Breeze Server x64 17.5.18
- Extended File Details 1.0
- EMDB 5.40
- Drives Monitor 18.1
- Filmotech 3.11.2
- WinDirStat 2.2.2
- xplorer² x64 5.1.0.1
- Total Commander Ultima Prime 8.9
Popular Tags
duplicate files
delete
cleaner
folders
remove
undelete
disk
music
lotus notes to outlook
hard
data
recovery
find
mp3
data recovery software
software
tool
search
file
erase
file recovery
duplicate
files
directory
data recovery
file manager
utility
drive
nsf to pst
folder
Popular Windows 7 Software
- Avro Keyboard 5.6.0.0
- Ghostscript (x64 bit) 10.03.1
- iTop Data Recovery 5.5.0.844
- Windows 7
- Windows 7 Service Pack 1 7601.17514.1011
- iTop Easy Desktop 3.1.0.127
- Advanced SystemCare 19.0.1.158
- Smart Game Booster 5.3.1.692
- iTop PDF 3.6.0.4
- GoodSync2Go 12.9.17.7
- The Dude 7.20.5 Stable
- Atlantis Word Processor 5.0.0.12
- IObit Uninstaller 15.1.0.1
- Miraplacid Text Driver Terminal Edition 8.0
- Miraplacid Text Driver 8.0
© 2025 Windows7Download.com - All logos, trademarks, art and other creative works are and remain copyright and property of their respective owners. Microsoft Windows is a registered trademarks of Microsoft Corporation. Microsoft Corporation in no way endorses or is affiliated with windows7download.com.




