Hopper for Windows 7 - "Hopper: The Ultimate Stored Procedure Debugger for Windows 7" - Windows 7 Download
Hopper 2.3.0
Debug stored procedures with Hopper, designed for Windows 7.
Looking for an efficient and reliable stored procedure debugger for your Windows 7? Look no further than "Hopper" by Upscene Productions! This powerful software offers a comprehensive set of debugging features, making it easy to pinpoint and fix any issues with your stored procedures. From tracing and profiling to breakpoints and code stepping, Hopper has everything you need to streamline your SQL development process and ensure your code runs smoothly every time. So if you're serious about SQL development, download Hopper today!
Hopper 2.3.0 full details
| File Size: | 8.00 MB |
|---|---|
| License: | Trialware |
| Price: | $69.00 |
| Released: | 2024-04-04 |
| Downloads: | Total: 518 | This Month: 120 |
| Publisher: | Upscene Productions |
| Publisher URL: | http://www.upscene.com/aboutus.php |
Download Hopper 2.3.0
Save Hopper to My Stuff
Tweet
Hopper - Windows 7 Download awards
Hopper 2.3.0 full description
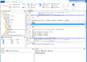
Hopper is a standalone tool to debug database stored code, like Stored Procedures and Triggers. These routines normally run at the server, inside your database and cannot be debugged with your normal development tool.
Key Benefits:
Stored Procedures, Functions and Triggers are often used during database development, however, Firebird, InterBase and MySQL don't provide a way to debug stored code in the database, running at the server, nor do they provide a programmers API to create one.
Hopper fills this gap by emulating the server side code at the client computer allowing you to step through your code statement by statement. This gives you the much needed insight in your code during development and bug fixing.
Step through your code and investigate what's going on
Test your code by using the debugger, step through your code line by line to see what's going on.
Evaluate and modify variable values, evaluate expressions for their result value
Check the call stack and calling parameters, eg when using recursive procedures
Add expression watches, evaluated after each statement
Check data during execution by using the SQL Editor
Set breakpoints with or without conditions
Hopper allows you to set breakpoints, places where the debugger should automatically stop executing code as soon as the given position is reached. Breakpoints can be conditional, so that they only break on a given condition.
Key Benefits:
Stored Procedures, Functions and Triggers are often used during database development, however, Firebird, InterBase and MySQL don't provide a way to debug stored code in the database, running at the server, nor do they provide a programmers API to create one.
Hopper fills this gap by emulating the server side code at the client computer allowing you to step through your code statement by statement. This gives you the much needed insight in your code during development and bug fixing.
Step through your code and investigate what's going on
Test your code by using the debugger, step through your code line by line to see what's going on.
Evaluate and modify variable values, evaluate expressions for their result value
Check the call stack and calling parameters, eg when using recursive procedures
Add expression watches, evaluated after each statement
Check data during execution by using the SQL Editor
Set breakpoints with or without conditions
Hopper allows you to set breakpoints, places where the debugger should automatically stop executing code as soon as the given position is reached. Breakpoints can be conditional, so that they only break on a given condition.
Hopper 2.3.0 download tags
Bookmark Hopper
Hopper for Windows 7 - Copyright information
All Hopper reviews, submitted ratings and written comments become the sole property of Windows 7 download. You acknowledge that you, not windows7download, are responsible for the contents of your submission. However, windows7download reserves the right to remove or refuse to post any submission for any reason.
Windows 7 Download periodically updates pricing and software information of Hopper full version from the publisher, but some information may be out-of-date. You should confirm all information.
Using warez version, crack, warez passwords, patches, serial numbers, registration codes, key generator, pirate key, keymaker or keygen for Hopper license key is illegal and prevent future development of Hopper. Download links are directly from our mirrors or publisher's website, Hopper torrent or shared files from free file sharing and free upload services, including Rapidshare, MegaUpload, YouSendIt, SendSpace, DepositFiles, DivShare, HellShare, HotFile, FileServe or MediaFire, are not used.
Windows 7 Download periodically updates pricing and software information of Hopper full version from the publisher, but some information may be out-of-date. You should confirm all information.
Using warez version, crack, warez passwords, patches, serial numbers, registration codes, key generator, pirate key, keymaker or keygen for Hopper license key is illegal and prevent future development of Hopper. Download links are directly from our mirrors or publisher's website, Hopper torrent or shared files from free file sharing and free upload services, including Rapidshare, MegaUpload, YouSendIt, SendSpace, DepositFiles, DivShare, HellShare, HotFile, FileServe or MediaFire, are not used.
Post Hopper review
Windows 7 Hopper related downloads
... Phone. These tools provide the same industry leading development workflow for Windows Phone that was previously only ...
Looking for a comprehensive database management tool? Look no further than Database Workbench Pro from Upscene Productions. This Windows 7-compatible ...
Code::Blocks is an open source, free, configurable programming environment for C/C++. The Code::Blocks EDU-Portable interface, integrated help, tools and default compilation ...
Funduc Software Code Format (FS Code Format) is a free source code reformatter or beautifier for use by programmers. The ...
Looking to expand your app development prowess? Look no further! The Windows Phone SDK, crafted by software giant Microsoft, takes your Windows 7 experience to the next level. Seamlessly unleash your ...
My Account
Help
Windows 7 Software Coupons
-
FREE VPN PROXY by SEED4.ME WINDOWS
Free VPN by Seed4Me -
MacX Video Converter Pro
56% Off -
MacX Media Management Bundle
70% Off -
WinX DVD Copy Pro
42% Off -
WinX MediaTrans
63% Off
My Saved Stuff
You have not saved any software.
Click "Save" next to each software.
Click "Save" next to each software.
Would you like to receive announcements of new versions of your software by email or by RSS reader? Register for FREE!
Windows 7 Downloads Picks
- Software Ideas Modeler Portable 15.25
- Software Ideas Modeler Portable x64 14.55
- QuickRev 1.10.2
- Portable RJ TextEd 4.18
- ExamDiff Pro 16.0.1.23
- Microsoft Visual Studio 2022 17.10.3
- Windows Phone Developer Tools 1.0.1
- Qt Creator 19.0.0
- Adobe AIR SDK for Linux 51.2.2.5
- NCache Enterprise Edition x64 4.4
- Open Validator 2.5.2
- Geany Portable 2.1
- DOSBox 0.74.3
- Google App Engine SDK 1.3.8
- Syncro SVN Client x64 10.1 B2015040812
- XN Resource Editor Portable 3.0.0.1
- Java Runtime Environment 64bit 10.0.2
- Adobe Photoshop SDK CS6
- UDB Workbench 3.4.5
- Prey 2.16.1
Popular Tags
code security
software
visual basic
vb net
dll
decompiler
xml
view
sql tools
code protection
sql
software protection
windows
file
edit
database
visual studio
java
programming
sql server
net
sql tool
html
tool
obfuscator
development
obfuscation
editor
uml
visual
Popular Windows 7 Software
- Simply Fortran 3.41 Build 4438
- PHP 8.5.4
- dotConnect for MySQL Professional 10.1.35
- dotConnect for Oracle Professional Edition 11.1.33
- Miraplacid Text Driver SDK 8.0
- Turbo C++ 3.0
- dbForge Documenter for SQL Server 2025.3
- Windows Installer 4.5
- StyleControls 5.86
- Software Ideas Modeler Portable 15.25
- Free OCR C# 2022.8.7804
- Windows Post-Install 8.7.2
- Review Assistant 4.3.11
- Java SE Development Kit (JDK) 8 Update 221
- Software Ideas Modeler Portable x64 14.55
© 2026 Windows7Download.com - All logos, trademarks, art and other creative works are and remain copyright and property of their respective owners. Microsoft Windows is a registered trademarks of Microsoft Corporation. Microsoft Corporation in no way endorses or is affiliated with windows7download.com.



