ScheduleReader for Windows 7 - "Streamline Project Planning with ScheduleReader" - Windows 7 Download
ScheduleReader 7.1
"Streamline project management with ScheduleReader - the ultimate Windows 7 productivity tool."
Seavus ScheduleReader is a cutting-edge software solution for Windows 7 that will revolutionize the way you manage your project schedules. With its intuitive interface and advanced features, ScheduleReader gives you complete control over your schedule data, allowing you to view, analyze and track project progress like never before. From resource allocation and critical path analysis to custom filtering and grouping, ScheduleReader's feature-rich platform is sure to exceed your expectations. Download it today and see for yourself why Seavus ScheduleReader is the go-to scheduling software for Windows 7.
ScheduleReader 7.1 full details
| File Size: | 35.32 MB |
|---|---|
| License: | Free To Try |
| Price: | $349.00 |
| Released: | 2019-08-30 |
| Downloads: | Total: 143 | This Month: 69 |
| Publisher: | Seavus |
| Publisher URL: | https://www.seavusprojectviewer.com |
Download ScheduleReader 7.1
Save ScheduleReader to My Stuff
Tweet
ScheduleReader - Windows 7 Download awards
ScheduleReader 7.1 full description
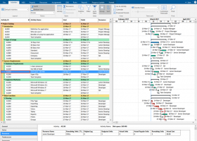
ScheduleReader is stand-alone software solution for viewing plans in XER, XML and XLS format. With ScheduleReader, users can open view the XER project schedule plans without having OraclePrimavera P6 software installed on their devices. ScheduleReade is designed to replace the flow of sending project schedules in PDF and XLS format to other project participants such as Project Managers, Team Leads and Stakeholders. It offers a new and more sophisticated way to view project plans. With advanced filtering options, customizable views, layouts and advanced features such as progress update on activities, trace logic and baselines view, incorporating ScheduleReader creates new operational workflows that maximizes productivity and saves time for project oriented organizations. As a standalone application, its easy to implement even in the most complex company working environments. It's fast and it opens even the most complex projects in less than three seconds, due to the fact that it doesn't make a connection with any database. It has a familiar, intuitive and highly customizable user interface thats easy to use and follows a fast learning curve, with minimal training and learning costs for its users. As a long term investment it brings great ROI due to the fact that it modernizes your workflows while saving you up to more than 90% in costs as opposed to other alternative such as increasing the number of Oracle Primavera P6 licenses. It provides every employee with view and insights into project schedule data, while limiting your expensive Oracle Primavera P6 licenses to only essential personal that creates these schedules plans. This makes sharing complex and large amounts of project data between different parties in the organization simple and fast, minimizes the risk of errors, saves time and ultimately contributes to maximizing employees productivity and better operational workflow that help get projects done on time within budget.
ScheduleReader 7.1 download tags
ScheduleReader 7.1 Windows 7 release notes
New Release
- 'Week of Year' date type in the 'Timescale'
- 'Look ahead: Current Date' filter
- Time-location diagram.
- Work with imported layouts
[ ScheduleReader release history ]
- 'Week of Year' date type in the 'Timescale'
- 'Look ahead: Current Date' filter
- Time-location diagram.
- Work with imported layouts
[ ScheduleReader release history ]
ScheduleReader 7.1 Windows 7 requirements
Minimum required memory of 512MB RAM (higher recommended), and minimum of 80MB of available hard-dis
Bookmark ScheduleReader
ScheduleReader for Windows 7 - Copyright information
All ScheduleReader reviews, submitted ratings and written comments become the sole property of Windows 7 download. You acknowledge that you, not windows7download, are responsible for the contents of your submission. However, windows7download reserves the right to remove or refuse to post any submission for any reason.
Windows 7 Download periodically updates pricing and software information of ScheduleReader full version from the publisher, but some information may be out-of-date. You should confirm all information.
Using warez version, crack, warez passwords, patches, serial numbers, registration codes, key generator, pirate key, keymaker or keygen for ScheduleReader license key is illegal and prevent future development of ScheduleReader. Download links are directly from our mirrors or publisher's website, ScheduleReader torrent or shared files from free file sharing and free upload services, including Rapidshare, MegaUpload, YouSendIt, SendSpace, DepositFiles, DivShare, HellShare, HotFile, FileServe or MediaFire, are not used.
Windows 7 Download periodically updates pricing and software information of ScheduleReader full version from the publisher, but some information may be out-of-date. You should confirm all information.
Using warez version, crack, warez passwords, patches, serial numbers, registration codes, key generator, pirate key, keymaker or keygen for ScheduleReader license key is illegal and prevent future development of ScheduleReader. Download links are directly from our mirrors or publisher's website, ScheduleReader torrent or shared files from free file sharing and free upload services, including Rapidshare, MegaUpload, YouSendIt, SendSpace, DepositFiles, DivShare, HellShare, HotFile, FileServe or MediaFire, are not used.
Post ScheduleReader review
Windows 7 ScheduleReader related downloads
homepage offers flexible PaaS for project management and any other custom business process automation solutions. ... Comindwork platform as a service online solutions: * Project Management - create project tasks, build schedule, Gantt charts, ...
Looking for powerful project management software for Windows 7? Look no further than TaskMerlin! Developed by Interfathom, ...
Welcome to the world of efficient project management! Express Project Management Free is a remarkable software ...
VIP Project Management Solution is a professional client/server software for project management. Project management tool which increases your personal and ...
RationalPlan Project Management Software is a powerful project management software designed to assist project managers in developing ...
Seavus Project Viewer is a complete viewer for Microsoft ... stakeholders need to view and share information from project management. It is a fast and light weight standalone ...
My Account
Help
Windows 7 Software Coupons
-
FREE VPN PROXY by SEED4.ME WINDOWS
Free VPN by Seed4Me -
WinX DVD Copy Pro
42% Off -
Media Player Morpher
85% Off -
MacX DVD Video Converter
58% Off -
MacX Media Management Bundle
70% Off
My Saved Stuff
You have not saved any software.
Click "Save" next to each software.
Click "Save" next to each software.
Would you like to receive announcements of new versions of your software by email or by RSS reader? Register for FREE!
Windows 7 Downloads Picks
Popular Tags
project management software
timesheets
web based timesheet
time tracking software
timesheet
time tracking
web timesheet
online web timesheet
time
timesheet application
project management
time management
management
billing
tracking
timesheet software
time and billing
time billing
project
software
scheduling
spreadsheet
time tracking tool
timer
task
time and expense
excel
online timesheet
source codee
open source
Popular Windows 7 Software
- Microsoft Office 2007
- LoadPlanner Desktop 2.6.4
- LibreOffice 26.2.1.3 Latest
- LibreOffice x64 24.2.4
- Card Maker Software For Windows OS 8.2.0.2
- dbForge Data Compare for Oracle 2025.3
- Alternate Timer 4.850
- EasyBilling Invoicing Software 9.9.2
- dbForge Transaction Log for SQL Server 2025.3
- Quick Receipt Software 2.9.3
- ChequeSystem Cheque Printing Software 8.5.9
- dbForge Monitor for SQL Server 2025.3
- dbForge Schema Compare for SQL Server 2025.3.107
- dbForge Compare Bundle for SQL Server 2025.3
- dbForge Data Compare for SQL Server 2025.3
© 2026 Windows7Download.com - All logos, trademarks, art and other creative works are and remain copyright and property of their respective owners. Microsoft Windows is a registered trademarks of Microsoft Corporation. Microsoft Corporation in no way endorses or is affiliated with windows7download.com.



